tests

AI Damage Report

Description

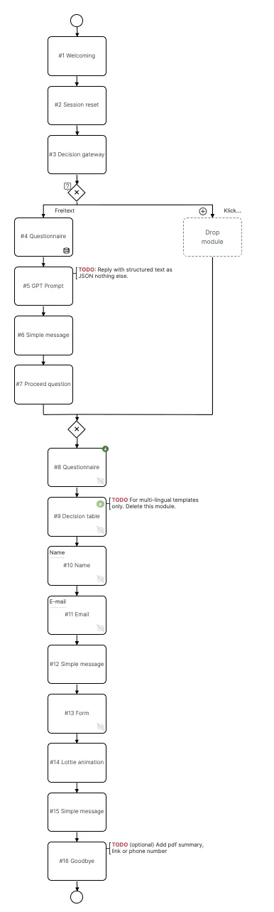
With this AI-powered template, users can quickly and easily report a damage case in the chat — whether it’s for their smartphone, car or many other use cases. The intelligent AI assistant understands free-text descriptions and automatically extracts relevant information, or guides users through targeted questions step by step.

Add Template

Highlights

Highlights

  • Simple damage reporting via chat (free text or click)
  • Relevant information is automatically recognized and assigned to variables
  • Higher customer satisfaction

Record damage reports easily, quickly, and completely

With this AI-powered template, damage reports can be recorded quickly, reliably, and user-friendly. Users can freely describe their damage in the chat, while the intelligent AI assistant automatically identifies all relevant information. Alternatively, they can enter the data step by step. This way, you receive precise and complete information—and your users enjoy a comfortable, flexible experience.

Steps to Get Started

  1. Add this template to your personal workspace in LoyJoy
  2. Adapt the template to your use case and capture all necessary information.
  3. Provide your customers with a user-friendly way to report damages.

See also Setup Guide